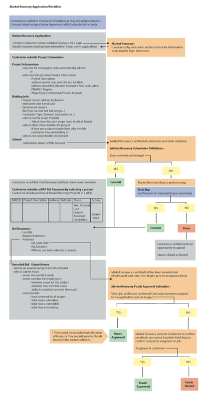
PROJECT
Job Site Management Application
ROLE
UX Designer / Functional Analyst + UI Designer and Team of 4 Developers
CHALLENGE
To define and design the tools and workflows for a Job Site Management tool for Union Reps, to bring transparency and visual organization to the many branches of their organization.
RESULT
An enterprise solution featuring a robust mapping application and a powerful administrative dashboard that allows for communication throughout all departments and visually communicates the status of job locations.
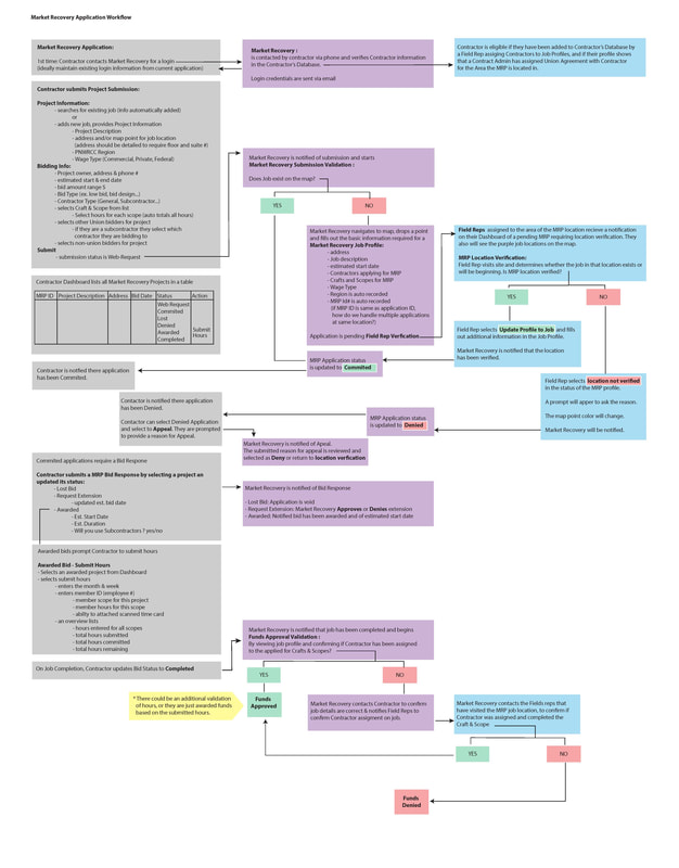
Job Site Management Application
ROLE
UX Designer / Functional Analyst + UI Designer and Team of 4 Developers
CHALLENGE
To define and design the tools and workflows for a Job Site Management tool for Union Reps, to bring transparency and visual organization to the many branches of their organization.
RESULT
An enterprise solution featuring a robust mapping application and a powerful administrative dashboard that allows for communication throughout all departments and visually communicates the status of job locations.







